Hi
I'm new to OC4BAv4 only using OC's P&Ps modules.
I got my two CDUs, 2 NAvs one Com up running but can't assign my ATC and ADF. They don't appear in the right colum
Running lasted versions and SIOC 5.0B5
Regards
Claus
ADF and ATC P&P Module [SOLVED]
ADF and ATC P&P Module [SOLVED]
- Attachments
-
- SIOC.PNG (33.75 KiB) Viewed 3490 times
-
- OC4.PNG (44.44 KiB) Viewed 3490 times
Last edited by hansenc on Sat Jul 07, 2018 1:52 pm, edited 1 time in total.
Re: ADF and ATC P&P Module
Normally OC4BAv4/Config should pick up both modules if they are standard OC P&P modules.
It could be that it has something to do with your specific settup as I see you have 2 CDUs.
I have to look into te code later on to see.
In the meantime you could do the following:
1. In OC4BAv4/Config - go to menu File/Open OC4BAv4.ini and paste
Captain ADF IDX10
ATC IDX11
to the bottom of the file and save.
2. Restart OC4BAv4 and now link the modules under Modules to correct Operations
I also see that you have 2 Captain CDU defined. Make sure you idenfy which one is which and link the correct ones. See doc for details on how.
Hope this help you further. Fine if you respond in either case.
It could be that it has something to do with your specific settup as I see you have 2 CDUs.
I have to look into te code later on to see.
In the meantime you could do the following:
1. In OC4BAv4/Config - go to menu File/Open OC4BAv4.ini and paste
Captain ADF IDX10
ATC IDX11
to the bottom of the file and save.
2. Restart OC4BAv4 and now link the modules under Modules to correct Operations
I also see that you have 2 Captain CDU defined. Make sure you idenfy which one is which and link the correct ones. See doc for details on how.
Hope this help you further. Fine if you respond in either case.
Re: ADF and ATC P&P Module
Hi
Adding the two lines in tne INI file did some of the trick - with only the CPT CDU activated - all the radios, ADF & ATC now works
Thanks
Claus
Adding the two lines in tne INI file did some of the trick - with only the CPT CDU activated - all the radios, ADF & ATC now works
Thanks
Claus
Re: ADF and ATC P&P Module
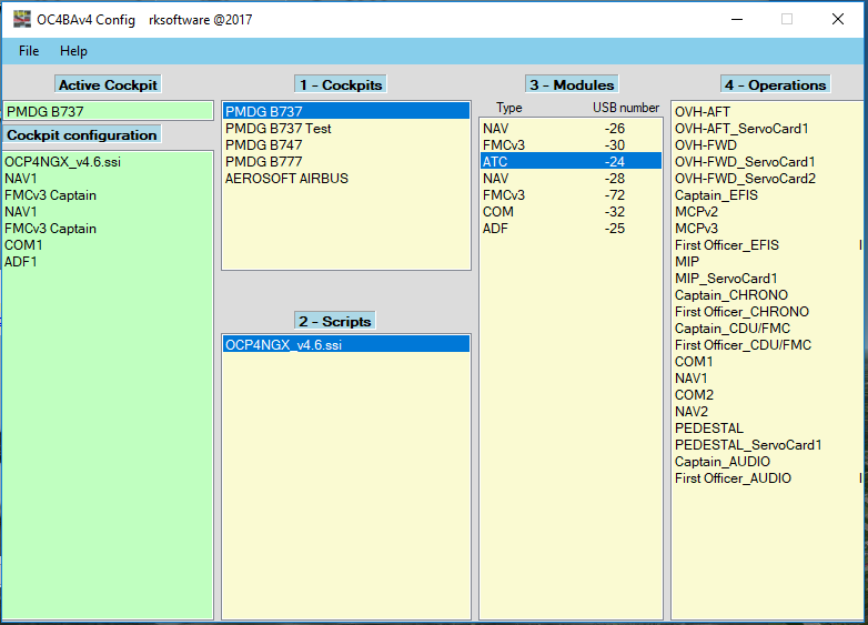
In order to have both CDus to operate correctly as Captain and FO modules.
Do the following:
Open OC4BAv4/Config
Right click FMC/CDU lines in the "Cockpit configuration" field
Left click one of the FMC lines in the "Modules" filed and see whick physical FMC/CDU that has blinking Leds.
Left click the correct FMC/CDU in the "Operational" field
Repeat the 2 lines above for the second FMC/CDU
Now all modules should be configured correctly and a new PMDG 737.ini file is created.
This file is a static file and should not be changed unitil more modules are added or if USB connections is changed.
When the OCP4NGX driver is started, the PMDG 737.ini file content is copied over to SIOC.ini which is used by SIOC.
Do the following:
Open OC4BAv4/Config
Right click FMC/CDU lines in the "Cockpit configuration" field
Left click one of the FMC lines in the "Modules" filed and see whick physical FMC/CDU that has blinking Leds.
Left click the correct FMC/CDU in the "Operational" field
Repeat the 2 lines above for the second FMC/CDU
Now all modules should be configured correctly and a new PMDG 737.ini file is created.
This file is a static file and should not be changed unitil more modules are added or if USB connections is changed.
When the OCP4NGX driver is started, the PMDG 737.ini file content is copied over to SIOC.ini which is used by SIOC.